ControlScript Deployment Utility Software Extron

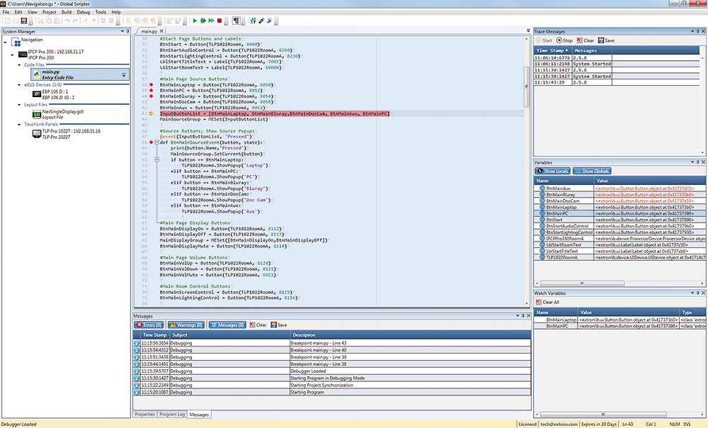
Extron Global Scripter. Global Configurator Software Extron Call their support to find out more info, get in touch with an Extron rep in your area/market, and get the ball rolling Global Scripter (GS) is an Integrated Development Environment (IDE) used to program Extron control systems requiring advanced functionality and complex system logic

Extron and Poly Conference Solutions
Extron and Poly Conference Solutions from creationnetworks.net

Integrated Programming Development Environment for TouchLink Pro, IP. Diese mit einer Vielzahl von Funktionen integrierte Entwicklungsumgebung dient der Programmierung von Extron-Steuerungssystemen der Pro-Serie und verwendet die leicht zu erle [.] Direkt zum Hauptinhalt

Extron and Poly Conference Solutions

Extron Global Scripter - Bringing the Power of Python to the AV Industry Global Scripter® is Extron's powerful and versatile control system programming software Their support is amazing and they will help you find someone to help

Global Scripter Software Extron. Global Scripter (GS) is an Integrated Development Environment (IDE) used to program Extron control systems requiring advanced functionality and complex system logic Global Scripter® ist die leistungsstarke und universell einsetzbare Programmierungssoftware für Mediensteuerungen von Extron

Global Scripter Software Extron. Anaheim, California (January 15, 2018) - Extron is pleased to announce that programmers have been certified around the globe to program control systems using Global Scripter Working together, these components make it easier than ever to develop refined and innovative AV systems